Columns
| Column | Type | Size | Nulls | Auto | Default | Children | Parents | Comments | |||
|---|---|---|---|---|---|---|---|---|---|---|---|
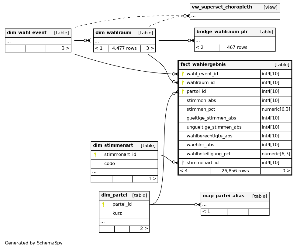
| wahl_event_id | int4 | 10 | null |
|
|
||||||
| wahlraum_id | int4 | 10 | null |
|
|
||||||
| partei_id | int4 | 10 | null |
|
|
||||||
| stimmen_abs | int4 | 10 | √ | null |
|
|
|||||
| stimmen_pct | numeric | 6,3 | √ | null |
|
|
|||||
| gueltige_stimmen_abs | int4 | 10 | √ | null |
|
|
|||||
| ungueltige_stimmen_abs | int4 | 10 | √ | null |
|
|
|||||
| wahlberechtigte_abs | int4 | 10 | √ | null |
|
|
|||||
| waehler_abs | int4 | 10 | √ | null |
|
|
|||||
| wahlbeteiligung_pct | numeric | 6,3 | √ | null |
|
|
|||||
| stimmenart_id | int4 | 10 | √ | 1 |
|
|
Indexes
| Constraint Name | Type | Sort | Column(s) |
|---|---|---|---|
| fact_wahlergebnis_pkey | Primary key | Asc/Asc/Asc | wahl_event_id + wahlraum_id + partei_id |
| idx_fact_event_partei | Performance | Asc/Asc | wahl_event_id + partei_id |
| idx_fact_partei | Performance | Asc | partei_id |
| idx_fact_wahl_event | Performance | Asc | wahl_event_id |
| idx_fact_wahlraum | Performance | Asc | wahlraum_id |



